CASE STUDY
お客様によって環境は多種多様。具体的な事例をご紹介いたします。

基幹システムをAWSに移行し、
BCP対策と約3分の1のコスト削減を実現
予約管理から顧客管理まで一元化、
業務効率と拡張性を両立
公益財団法人北九州観光
コンベンション協会 様
課題と効果

- 台帳システムの外部システム連携を有効活用するには、MICKSシステムも外部システム連携できる仕組みにする必要があった。
- オンプレミスは物理的なトラブルによって事業継続性に不安が生じる可能性があるため、BCP対策を念頭に置いたシステム構成が必要だった。
- オンプレミスは5~6年間隔でサーバー基盤の更改が必要となるため、トータルコストが高くなってしまう懸念があった。


- MICKSシステムをAWSに移行することにより、外部システムとの連携が可能になった。
- 物理的なサーバーを管理する必要がなくなり、トラブルへの不安が解消された。
- クラウド移行したことで、オンプレミスと比較して約3分の1のコスト削減が見込める。
法人概要と基幹システムの構築
北九州市の魅力的なまちづくりに貢献
コンベンション施設での展示会や見本市、コンサート、国際会議などを通じてさまざまな交流とにぎわいを創出し、北九州市の魅力的なまちづくりに貢献している北九州観光コンベンション協会。総務部長 橋本 昌治氏は「北九州市の魅力的なまちづくりに貢献するため、当協会は施設管理、MICE誘致、自主展示会・イベント主催、観光振興の4事業を展開しています。こうした多角的な事業を実施する団体は全国的にも珍しく、当協会の大きな特徴にもなっています」と語る。
北九州観光コンベンション協会
総務部長 橋本 昌治氏
MICKSシステムと台帳システムを構築
同協会はコンベンション施設を効率的に運営するため、積極的なIT導入を行っている。その転機となったのが、予約管理、工程管理、顧客管理、請求管理などを統合し、2019年にリリースしたMICKSシステムだ。「サーバー基盤の老朽化への対応、効率的な運用・管理の実現、Accessベースの仕組みから、視認性に優れ、ユーザーにとって利用しやすいWebシステムへの移行を目的に構築したのがMICKSシステムです。この開発に尽力いただいたのがシーイーシーで、既存のシステム機能に準拠しながら旧システムが抱える課題を解消し、より洗練された基幹システムとしてリリースすることができました」と総務部 総務課長代理 鎌手 貴之氏は語る。
MICKSシステム開発後は、紙の予約台帳の「同時に予約台帳を確認できない」「記入者によって記載方法が異なる、あるいは手書きの文字が読みにくい場合がある」「台帳を見ながらMICKSシステムに入力する手間がある」などの課題を解消するため、シーイーシーと緊密に連携しながらシステム化。MICKSシステムと連携する台帳システムを2022年にリリースした。鎌手氏は「リリース後もシーイーシーにはシステム保守を担っていただき、その都度、細かな修正・改修を相談させていただきながら、継続的に改良を続けています」と語った。
北九州観光コンベンション協会
総務部 総務課長代理 鎌手 貴之氏
クラウド移行の背景
クラウド移行でBCP対策とコスト削減を目指す
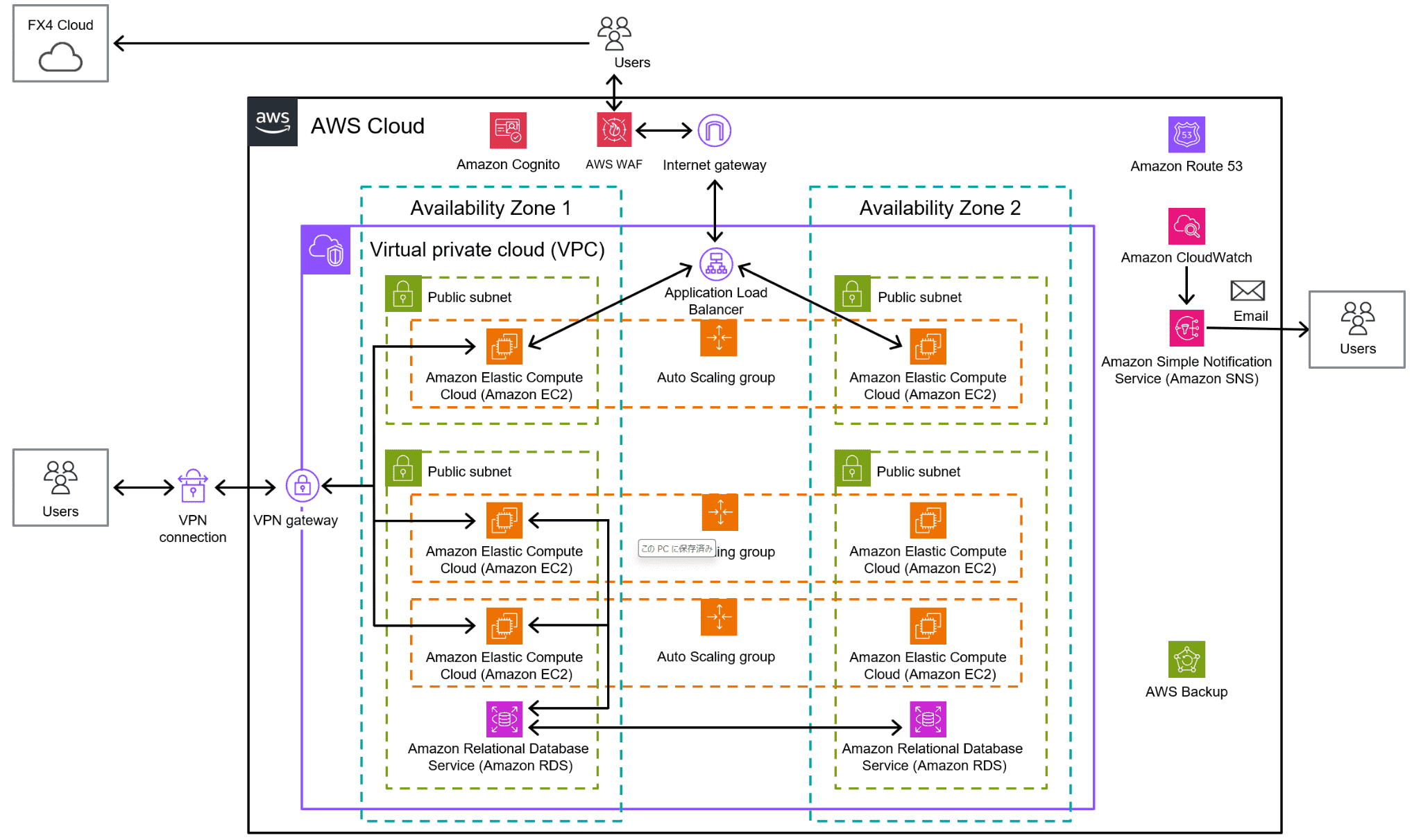
次に着手したのは、MICKSシステムのクラウド移行だ。クラウド移行の理由は台帳システムの開発時にさかのぼる。「台帳システムはMICKSシステムとの連携に加え、Web経由による外部システム連携といった将来的な機能拡張を考慮し、API連携の仕組みを設けました。これが可能になれば、利用者が直接Webから施設利用の申し込みを行うことができます」と橋本氏は述べた。
そこでまずは、MICKSシステムのリプレースのタイミングで、Webサーバー、APサーバー、DBサーバーを分離し、オンプレミスのまま機能拡張に対応する仕組みを検討した。しかし、2024年2月に発生した近隣の通電設備事故によって状況は変わった。鎌手氏は「幸い、大きな事態には至りませんでしたが、BCP(Business Continuity Plan:業務継続計画)対策を念頭に置いたシステム構成の必要性を切に感じました」と当時を振り返りながら語った。同時にオンプレミスの運用コストにも言及する。「オンプレミスはランニングコストは低いものの、中長期的な稼働を前提とした場合、5~6年間隔でサーバー基盤の更改が必要となるため、トータルコストが高くなってしまう懸念がありました」(橋本氏)
同協会は「基盤更改のタイミング」「サーバー構成の改善」「BCP対策」「中長期的なコスト対策」を総合的に考慮し、全面的なクラウド移行を決断。ベンダーはMICKSシステムや台帳システムの開発に携わり、保守も担っているシーイーシーに依頼した。「全国で業務を展開されているシーイーシーは、経験と知見が豊富です。会社としての基盤も強固ですから、当協会としても安心して任せることができます。AWSはシーイーシーの提案ではありますが、市場認知度が高く、大きなシェアを獲得している点で信頼できると思いました。また、高い拡張性も大きな選定ポイントになっています」と鎌手氏は述べた。
構築プロセスと効果
定例会を通じて密に連携
クラウド移行のプロジェクトは2024年11月に始まった。11~12月は調査分析・要件定義を行い、翌年1~8月は設計・テスト・リリースを実施。また、開始時から週1回の定例会にて、進捗状況の報告やセキュリティ対策、課題の早期解決に向けた情報共有などを行った。「定例会では、現在稼働しているオンプレミス版MICKSシステムの保守定例報告も実施。システム保守内で行える小規模な改修は、移行直前まで打ち合わせて反映させることができました」と語る鎌手氏。この定例会は移行リリース後の現在も、障害対応や保守対応状況の情報共有のため継続して実施しているという。
約3分の1のコスト削減が見込める
2025年8月のリリース後は、接続先のアドレスが変わった程度で、ユーザーの利用環境に大きな変化はない。ユーザーからの不満もないことから、同協会としては「クラウド移行は成功」と捉えている。そのうえで、導入効果として挙げられるのはランニングコストだ。「クラウドは単年のランニングコストは増加しますが、基盤更改は不要です。概算ではありますが、トータルで約3分の1のコスト削減が見込めると考えています」(橋本氏)
また、現物の保守が不要になるため、業務の効率化も期待できるという。「メンテナンスのために行う年1回の計画停電の際は、シーイーシーと密に連携しながらサーバー停止・再起動の調整をしていましたが、クラウド移行によってそうした対応は不要になりました」と鎌手氏は述べた。
今後の展望
ITリテラシー向上の支援を期待
同協会としては、基盤更改に要していた時間やコストなどを、これまで着手できなかった改善要望や機能改良に充てられるようになったことで、今後の生産性向上の土台が整ったと認識している。MICKSシステムを進化させ、より良いシステムへと発展させていく予定だという。
ただし、どんなに素晴らしいシステムであっても、現場の職員が自由に使いこなせなければ、その効果は得られない。「シーイーシーに対しては、伴走支援も期待しています。全面的に依存し続けるのではなく、ともに自立し、協働しながら歩んでいける関係を築けるように、我々のITリテラシー向上についての支援もお願いします」と鎌手氏は力を込めて語った。
JR小倉駅に直結する4つのコンベンション施設、西日本総合展示場、北九州メッセ、AIM3F、北九州国際会議場を運営。西日本地域の産業の高度化と貿易の振興、北九州市における観光事業の健全な振興に資するとともに、コンベンションの誘致や支援などを通じて地域の活性化および文化の向上に貢献し、北九州地域の経済と文化の健全な発展に寄与することを目的に活動。令和6年度には旅行業認可を取得。各事業のコラボレーションなどにより、MICE参加者が催事後に開催地域の視察や観光を行うアフターコンベンションや、イベント参加者に催事前後に地域の観光を促すプラスワン観光などを実施できる。今後、同協会はより一層の各事業の磨き上げと連携強化に取り組んでいく。
所在地:〒802-0001 福岡県北九州市小倉北区浅野三丁目8-1
代表者:理事長 津田 純嗣
公益目的事業:1.地域産業の高度化と振興および地域の活性化と文化を向上させる事業 2.観光の奨励と需要を拡大させる事業
収益事業:1.興業目的利用などのための施設などの管理・運営 2.観光関連施設の管理・運営
URL:https://hello-kitakyushu.or.jp/

お電話でのお問い合わせ(受付時間:平日9:00-17:45)
Webからのお問い合わせ




